The OpenAI LLM node connects your workflows to OpenAI’s GPT family of language models. Use it to generate text responses, analyze documents, answer questions grounded in knowledge bases, or produce structured JSON outputs — for example, drafting investment memos from research notes, classifying financial transactions, or extracting key terms from contracts using the latest GPT models.Documentation Index
Fetch the complete documentation index at: https://docs.vectorshift.ai/llms.txt
Use this file to discover all available pages before exploring further.
Core Functionality
- Generate text completions and conversational responses using GPT models
- Process system instructions and dynamic prompts with variable interpolation
- Stream responses in real time for long-running generations
- Return structured JSON output with optional schema enforcement
- Track token usage and credit consumption per run
- Apply content moderation, PII detection, and safety guardrails
- Retry failed executions automatically with configurable intervals
Tool Inputs
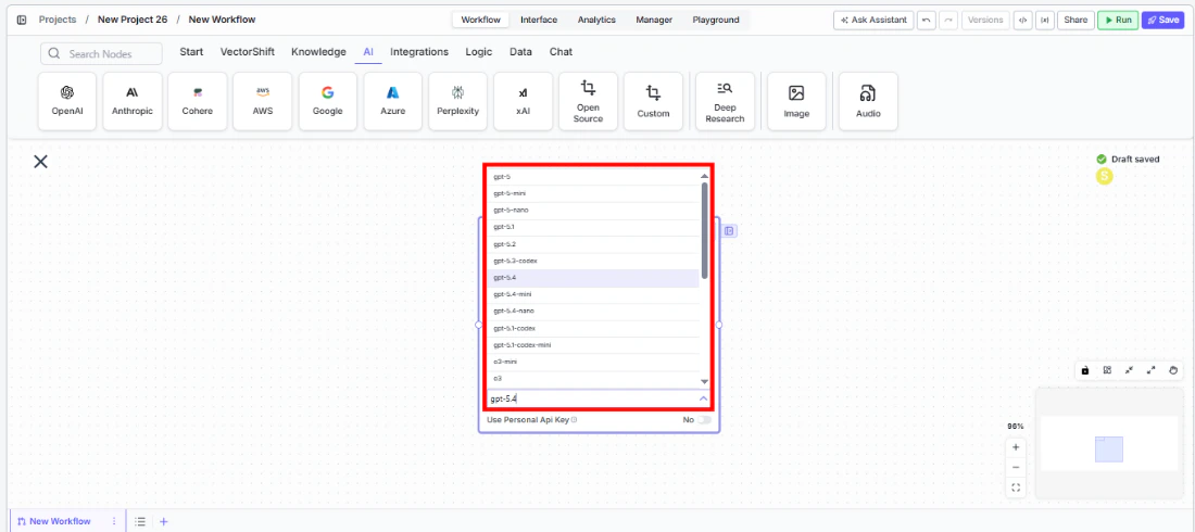
System Instructions— (String) Instructions that guide the model’s behavior, tone, and how it should use data provided in the promptPrompt— (String) The data sent to the model. Type{{to open the variable builder and reference outputs from other nodesModel* — (Enum (Dropdown), default:gpt-5.1) Select from available GPT models. Click Dropdown to view all optionsUse Personal Api Key— (Boolean, default:No) Toggle to use your own OpenAI API key instead of VectorShift’s shared keyApi Key— (String) Your OpenAI API key. Only visible whenUse Personal Api Keyis enabledJSON Schema— (String) JSON schema to enforce structured output format. Only visible whenJSON Responseis enabled
Tool Outputs
response— (String (or Stream<String> when streaming)) The generated text response from the modelprompt_response— (String) The combined prompt and response contenttokens_used— (Integer) Total number of tokens consumed (input + output)input_tokens— (Integer) Number of input tokens sent to the modeloutput_tokens— (Integer) Number of output tokens generated by the modelcredits_used— (Decimal) VectorShift AI credits consumed for this run
- Workflows
Overview
The OpenAI LLM node in workflows lets you place a GPT model directly on the canvas, wire inputs and outputs to other nodes, and configure model behavior through the settings panel. OpenAI models are widely adopted and offer strong general-purpose performance across a range of financial and analytical tasks.Use Cases
- Investment memo drafting — Generate structured investment memos by combining analyst research notes, market data, and portfolio context into a coherent summary.
- Financial transaction classification — Categorize transactions by type, risk level, or regulatory relevance using natural language understanding.
- Contract term extraction — Extract key terms, obligations, and dates from legal and financial contracts using JSON mode for structured output.
- Client communication generation — Draft personalized portfolio update emails by combining market data with client-specific holdings and preferences.
- Regulatory Q&A — Build chatbots that answer compliance questions grounded in your organization’s policy knowledge base.
How It Works
- Add the node to your workflow. From the toolbar, open the AI category and drag the OpenAI node onto the canvas.

-
Write your System Instructions. Enter instructions in the
System Instructionsfield to define the model’s behavior, tone, and how it should use any data provided in the prompt. -
Configure the Prompt. In the
Promptfield, type{{to open the variable builder and reference outputs from upstream nodes. -
Select a model. Use the
Modeldropdown to choose a GPT model. Available options includegpt-5.1,gpt-5,gpt-5-mini,gpt-5-nano,gpt-5.1-codes,o4-mini,gpt-4.1,gpt-4.1-mini,chatgpt-4o-latest,gpt-4o,gpt-4o-mini, and others.

- Open settings. Click the gear icon (⚙) to configure token limits, temperature, reasoning effort, retry behavior, and more.

- Connect outputs. Click the Outputs button to open the outputs panel. Wire the
responseoutput to downstream nodes.

- Run your workflow. Execute the pipeline to process inputs and return the generated response along with usage metrics.
Settings
All settings below are accessed via the gear icon (⚙) on the node.| Setting | Type | Default | Description |
|---|---|---|---|
Provider | Dropdown | OpenAI | The LLM provider. |
Max Tokens | Integer | 128000 | Maximum number of input + output tokens the model will process per run. |
Reasoning Effort | Dropdown | Default | Controls the depth of reasoning the model applies to its response. |
Verbosity | Dropdown | Default | Controls the verbosity of model responses. |
Temperature | Float | 0.5 | Controls response creativity. Higher values produce more diverse outputs; lower values produce more deterministic responses. Range: 0–1. |
Top P | Float | 0.5 | Controls token sampling diversity. Higher values consider more tokens at each generation step. Range: 0–1. |
Stream Response | Boolean | Off | Stream responses token-by-token. |
JSON Response | Boolean | Off | Return output as structured JSON. When enabled, a JSON Schema input appears. |
Show Sources | Boolean | Off | Display source documents used for the response. |
Toxic Input Filtration | Boolean | Off | Filter toxic input content. |
Safe Context Token Window | Boolean | Off | Automatically reduce context to fit within the model’s maximum context window. |
Retry On Failure | Boolean | Off | Enable automatic retries when execution fails. |
Max Retries | Integer | — | Maximum retry attempts. Visible when Retry On Failure is enabled. |
Max Interval b/w re-try | Integer | — | Interval in milliseconds between retry attempts. |
| PII Detection | |||
Name | Boolean | Off | Detect and redact personal names from input. |
Email | Boolean | Off | Detect and redact email addresses from input. |
Phone | Boolean | Off | Detect and redact phone numbers from input. |
SSN | Boolean | Off | Detect and redact Social Security numbers from input. |
Credit Card | Boolean | Off | Detect and redact credit card numbers from input. |
Show Success/Failure Outputs | Boolean | — | Display additional success and failure output ports on the node. |
Best Practices
- Select the right model for your task. Use
gpt-5.1orgpt-5for complex reasoning;gpt-5-miniorgpt-4o-minifor cost-effective batch processing of simpler tasks. - Use JSON mode for structured extraction. Enable
JSON Responseand provide a schema for consistent, machine-readable output when extracting financial data. - Monitor token usage. Connect
tokens_usedandcredits_usedoutputs to tracking nodes, especially for high-volume batch processing. - Enable Safe Context Token Window for variable-length inputs. Prevents token-limit errors when processing documents of unpredictable size.
- Use streaming for interactive interfaces. Enable streaming when powering client-facing chatbots for responsive user experience.
- Apply PII detection for regulated data. Enable SSN and other PII toggles when processing client financial records.
Related Templates
Document Classification Agent
Automatically categorizes and tags incoming documents based on content and type.
Contract AI Analyst
Analyzes contracts to extract key terms, flag risks, and summarize obligations.
Refund/Expense Approval AI Agent
Reviews and routes refund or expense requests based on policy rules and approval thresholds.
Customer Support Chatbot
Handles common customer inquiries and support tickets through conversational AI.
